🪴 Quartz 4.0

Search

SearchSearch
      • Create Agent
      • Generative AI my understanding
      • List of item to read about
      • MCP
      • Terraform Agent creation
      • Vector data base
      • What is it
      • _Indexes
      • ACID
      • Apache Flink
      • BigTable & BigQuery
      • Cardinality
      • Cassendra
      • Change data capture
      • CitusDb
      • ClickHouse
      • Concurrency conflict resolution
      • DB Consistency
      • DB partitions
      • DB Usecases
      • DiskBased DB
      • Dynamo DB
      • Elastic Search
      • Embedded DB
      • H-Base
      • Hadoop
      • HIVE key value Database
      • Index on DB
      • Influx DB
      • Isolation Level
      • JunoDB
      • Kafka
      • LSM Tree
      • MapReduce
      • Mongo DB
      • Mysql Production DB
      • Neo4j
      • OLAP DB
      • Partitioning based on Secondary Indexes
      • Partitioning Type
      • Rebalancing Partitions
      • Redis & MemCache
      • Service Discovery after rebalancing
      • Sharding Vrs Partitioning
      • TIME SERIES DB
      • Write ahead logging SQL
        • Apache Helix
        • API Gateway
        • Big data tool
        • Bloom Filter
        • Cache Level and Eviction
        • Caching Update Strategies
        • Cap'n Proto
        • Capacity Estimates
        • CDN
        • Change Data Capture
        • CICD Pipeline
        • Circuit Breaker
        • Cloud Instance understanding
        • Consistant Hashing
        • Data Encoading
        • Digital wallet
        • DNS
        • Docker Vrs Kubernetes
        • Encryption
        • gRPC
        • HTTP
        • Idempotency
        • image as BLOB or File
        • Istio
        • JWT
        • LoadBalancer
        • Locking
        • Locks for concurrent processing JAVA
        • Monitoring Service
        • Multi Threading & Thread pool
        • Netty
        • NGINX
        • OSI Model
        • Pagination
        • Partition Tolerance CAP
        • Polling
        • Protocol Buffer
        • Proxy
        • PUB SUB or Event Bus
        • RabitMQ Vrs Kafka
        • Raft and Poxos consensus algorithm
        • Rate Limiter Algorithms
        • Requirements
        • REST vrs Graph QL
        • Saga Patterns
        • Serialisation for contentions
        • SOLID principles
        • Teraform & Chef
        • Terminology
        • Tracing in distributed system
        • Two phase commit
        • Vector Clock
        • Web Socket connection
        • WebServer implementation
          • Airline ticket systems
          • Allen batch scheduler
          • Book My Show
          • TicketMaster
          • Flash Sale
          • School Bus Tracking
          • Swiggy
          • Uber
          • Adobe doc editing
          • Bitly
          • Distributed Storage like s3
          • Doc sharing
          • Drop Box Load balancing Robinhood
          • Google Drive
          • Large file data sorting
          • PasteBin
          • URL Shortner
          • LeetCode
          • Amazon
          • Insta or Facebook Live stream
          • Netflix
          • Security Camera application
          • Spotti-fy
          • Video Processing Pipeline
          • Youtube
          • Youtube top k Videos
          • YouTube Video recommendations
          • Digital wallet
          • Idempotent Id for payment systems
          • Payment paytm
          • payment system design
          • Splitwise
          • Stock trading
          • Chat System
          • Concepts
          • Facebook network
          • Facebook News Feed
          • Facebook Post and Search
          • Instagram
          • LinkedIn
          • Live commenting system
          • Recommendation
          • Reddit
          • Stack overflow
          • Tinder MatchMaker
          • Twitter
          • Distributed counter
          • Distributed Job scheduler for Millions of task daily
          • Global ID Generation
          • Jira
          • Large File Processing
          • Notification System
          • Real Time Communication Guide
          • Real Time presence platform.
          • Real-Time Stock Price Monitoring and Alert System
          • Realtime gaming leaderboard
          • Timmer App
          • Web crawler
        • CDN Akamai
        • Design disctionary
        • Design load balancer
        • Design Ratelimiter
        • Distributed Email Service
        • Google Calander
        • Matrix monitoring Alerting System
        • Search Autocomplete
        • Weather monitoring
        • Yelp
      • Categories
      • Index
      • Behavioural Design Patterns
      • Builder Patterns
      • Communication Design Patterns
      • Creational Design Patterns
      • Publisher Observer Pattern
        • _Index_GRIND_75
        • LeetCode-Questions
          • Sort Colors
          • 0 or 1 Matrix
          • CherryPick
          • Grid unique path
          • Grid unique path with obstacle
          • Largest number formed by N digit and digit sum equals to S
          • Min cost to reach end of grid
          • MinimumMaximum Falling Path Sum
          • Ninja tech
          • _ArrayIndex
          • Duplicates in an array in O(n) and by using O(1) extra space
          • Given an integer array nums, find the subarray with the largest sum, and return its sum.
          • Kth largest number in a stream
          • Largest Element in an array
          • Maximum Product Subarray
          • Product of Array Except Self
          • Product of Array Except Self (prefix sum)
          • Remove duplicate in-place from sorted array
          • Rotate Array by K places, Union, Intersection of Sorted Arrays, Move Zeros to End
          • Search in Rotated Sorted Array
          • Accounts Merge
          • Climbing stairs
          • Climbing stairs 2
          • Min cost climbing stairs
          • Partition Equal Subset Sum
          • Steal Item with max weight for given fixed weight bag
          • Word Break
          • 121. Best Time to Buy and Sell Stock
          • Count Partitions With Given Difference
          • Disk Space Analysis
          • Find All Subsets with sum K
          • Minimum coins needed with duplicate coins
          • Minimum unique coins
          • Movie Ratings Oracle
          • Partition A Set Into Two Subsets With Minimum Absolute Sum Difference
          • Partition Equal Subset Sum
          • SubSet Sum K
          • Subsets
          • Subsets II
          • Course Schedule ,Topological sort BFS
          • Detect cycle in Directed Graph BFS
          • Detect cycle in Directed Graph DFS
          • Disjoint Set Graph Algo, Redundant Connection
          • Evaluate Division
          • Minimum Height Trees
          • Number of Island
          • Topological Sort DFS
          • Untitled
          • Middle of linkedList
          • Number of Islands
          • Rotting Orange
          • WordSearch
          • Combination Sum
          • Combination Sum 2
          • Merge Sort
          • Permutations
          • Print all subsequence
          • recursion basic
          • recursion multi function call
          • Diameter of a binary tree
          • Lowest Common Ancestor of a Binary Tree
          • Maximum depth of a Binary Tree
          • Validate Binary search tree
        • Untitled
        • Min Stack
      • Algorithms
      • AutoSuggestion Index
      • Inventory Index
      • Queries
      • Untitled
          • Change shape of selected elements
          • Copy Selected Element Styles to Global
          • Create DrawIO file
      • 2phase_commit
      • cache-dig
      • chat service HLD
      • CICD
      • DNS-resolution
      • Drawing 2024-11-08 12.39.28.excalidraw
      • Drawing 2025-01-08 21.27.32.excalidraw
      • Drawing 2025-02-13 11.23.46.excalidraw
      • Flash sale
      • Isolation Levels
      • leetCode
      • live commenting daigrams
      • Live Streaming
      • pasteBini
      • payment system HLD
      • proxy
      • Recomendations
      • SlidingWindow HLD
      • stockExchange
      • SubSet sum
      • SwiggyHLD
      • TicketMaster
      • tinder
      • uber HLD
      • Untitled
      • Untitled 1
      • UP-same account-transfer
      • UPI-payment
      • WebCrawler
      • YputubeTopKVideo
      • Apache Airflow
      • Audit Service Challanges
      • AutoSuggestions
      • Axis Bank third party processor
      • Code Review
      • Coding challenges Interview
      • Configurator Challanges
      • Discovery Service
      • Facets
      • GM Central Stock Flow
      • Honda Ingestion Artchitecture
      • IMS
      • IMS challanges
      • Introduction
      • Kubernetes
      • Performance matrices
      • R3 Data Resync for Honda
      • Reactive programming
      • Replay improvement
      • Retry and reconciliation
      • Sales_AI_Service
      • STAR Method
      • WebRTC proctoring system
      • Yubi spocto
      • 11
      • Basic
      • Concurrent Hash Map
      • Fail Safe or Fail Fast iterator
      • Garbage Collector
      • HashMap Implementations
      • Java actuators
      • Java Executor Frameworks
      • Java Thread Deadlock
      • JMM
      • Memory Leak
      • Multithreading concepts
      • String vrs Char array for security
      • Node
        • Coding standards
        • Good Read
        • How to answer LLD
        • SOILD
        • UML
        • Amazon Digital Locker
        • ATM
        • CricketBuzz
        • Design Cache
        • Design In-Memory DB with indexing
        • Distributed cache
        • E Commerce Review System
        • Food Delivery
        • Movie Booking System
        • Payment application- Phone Pe
        • Splitwise
        • Stock Treading LLD
        • Subscription service payment at prime
        • True caller
      • LLD Code review
      • UML
      • What is LLD
      • Ecommerce Application
      • patterns and usecases
      • Requirement
      • Random Forest
      • Tools
      • Controller Advice
      • Filters and Interceptors
      • Behavioural Questions
      • Contents
      • Movie Ratings
      • Others
      • projects
      • Standards
    Home

    ❯

    Experience

    ❯

    Honda Ingestion Artchitecture

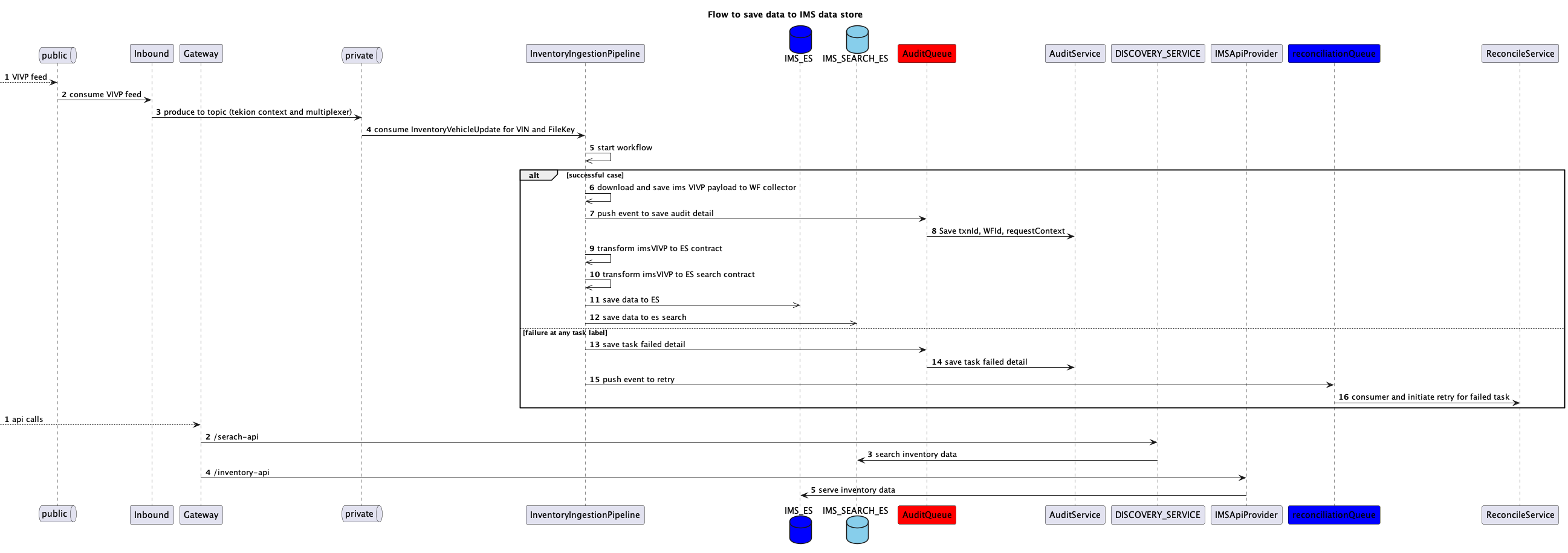
    Honda Ingestion Artchitecture

    Graph View

    Backlinks

    • No backlinks found

    Created with Quartz v4.2.3 © 2025

    • GitHub
    • Discord Community